Queue Replies
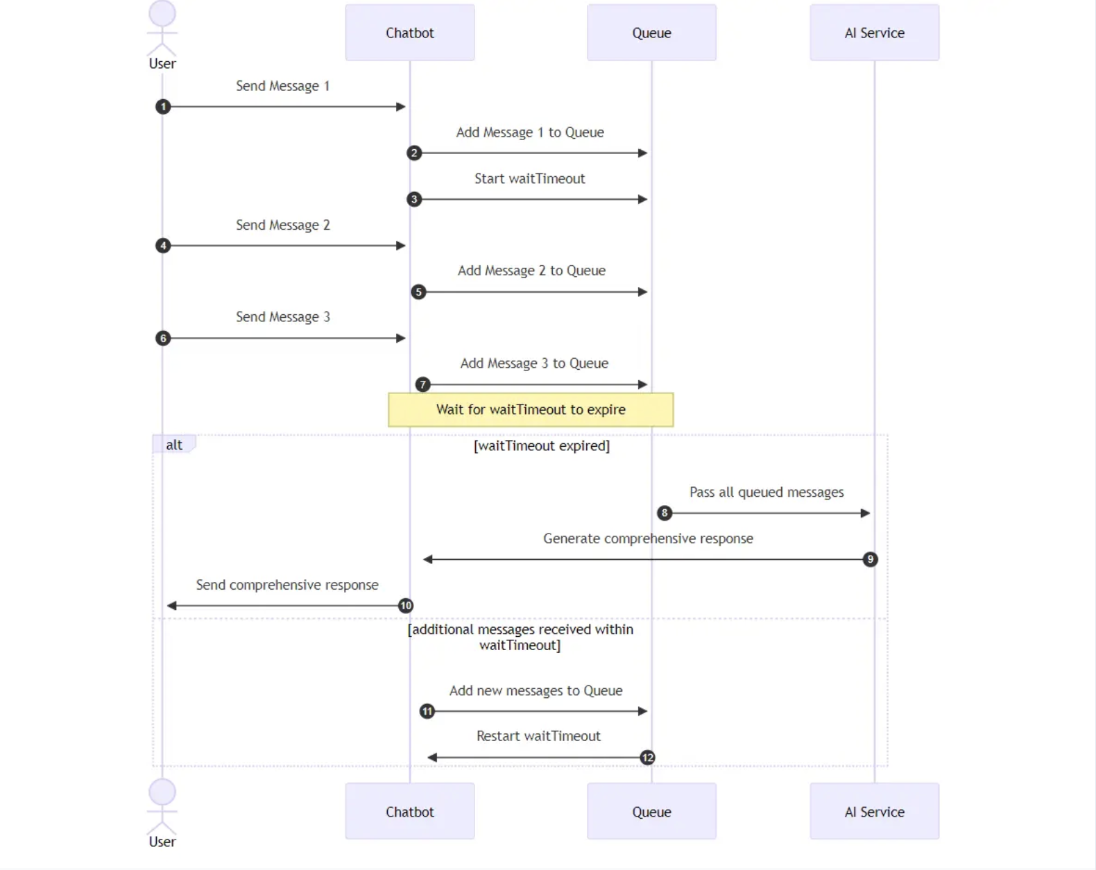
The Queue Replies feature allows the chatbot to generate responses after processing messages that have been queued. This functionality is particularly beneficial in scenarios where users send multiple messages in quick succession, such as follow-up questions, expressions of gratitude, or fragmented queries. By compiling these messages into a single, comprehensive response, the chatbot can provide more coherent and contextually relevant replies.
Use Cases
Fragmented Queries: Users may break down a complex question into several shorter messages.
Follow-up Questions: Users might send a question and then immediately follow up with a "?" to emphasize urgency.
Expressions of Gratitude: Users often say "thank you" followed by an emoji or another brief message.
How It Works

Message Queueing: When users send messages to the chatbot, each message is added to a queue.
Wait Timeout Setting: The queue operates with a specified waitTimeout setting, which determines how long the chatbot waits before responding. This waiting period allows for additional user messages to be queued.
Response Generation: Once the waitTimeout period expires, the chatbot processes all queued messages and generates a single, comprehensive response. This response addresses all the messages in the queue, ensuring a coherent and contextually relevant reply.
Benefits
Improved User Experience: By consolidating fragmented messages into a single response, the chatbot provides a more coherent and contextually relevant reply.
Enhanced Conversational Flow: The chatbot can address multiple user messages in a single response, maintaining the conversational flow and reducing the misinterpretation.
Efficient Communication: Queue replies streamline communication by processing multiple messages simultaneously, giving more human touch to the conversation.
How to Set Up Queue Replies
Access the Chatbot Dashboard: Log in to the CivicAi Chatbot platform and navigate to the Chatbot Dashboard.
Navigate to Settings: Click on the "Settings" tab in the Chatbot Dashboard.
Enable Queue Replies: Toggle the "Queue Replies" setting & enable this feature for the Integration of your choice.
Set Wait Timeout: Specify the waitTimeout period in seconds. This setting determines how long the chatbot waits before generating a response to queued messages.
Save Changes: Click on the "Save Changes" button to apply the Queue Replies settings.
Conclusion
Queue Replies are a valuable feature that enhances the chatbot's ability to handle multiple user messages effectively. By consolidating fragmented queries, follow-up questions, and expressions of gratitude into a single response, the chatbot provides a more coherent and contextually relevant reply. This feature improves the user experience, maintains conversational flow, and streamlines communication, making interactions with the chatbot more efficient and engaging.
Related Articles
Prompt Templates examples
Examples of detailed bot persona prompts and their restrictions for AI chatbots.
Limiting Number of Messages on your AI Agent
Explore how to effectively manage user access by limiting the number of messages
Building an AI Assistant for HR Operations
Handle employee queries, onboarding, and more with AI
Build an Internal AI Knowledgebase for your Team
Use AI to automate team workflows, onboard faster, and give instant access to business knowledge.
Make your AI Chatbot Proactive to Boost Visitor Engagement
Set up proactive chatbot triggers in CivicAi to boost visitor engagement and start conversations at the right moments.
How to Set Up Notifications for Human Escalation
This guide provides step-by-step instructions on how to set up notifications across various platforms when a human escalation request is made.